素材分类

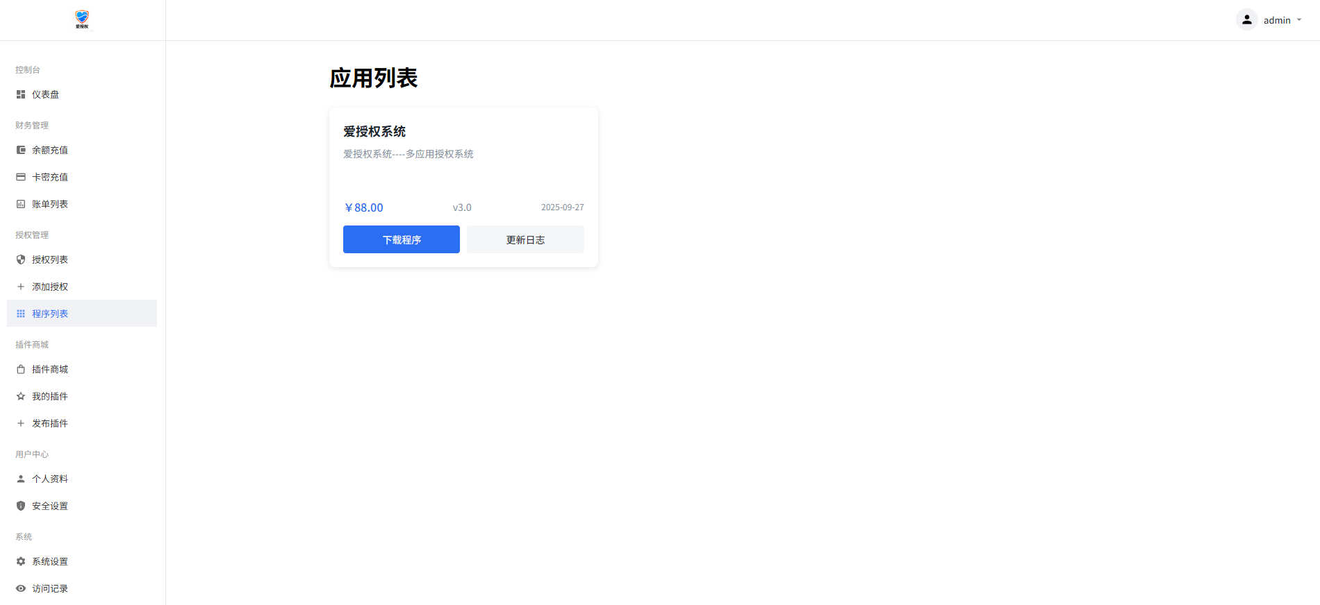
爱授权系统V1.0开源版

[复制链接]
我是小可爱 发表于 2025-10-29 11:32:23 | 显示全部楼层 |阅读模式 打印 上一主题 下一主题
若发现商用二开者,爱授权软著作者将通过法律途径维护自身的合法权益!!!
-------------------------------------------------------------------------------------------------------------------------------------------------------------------------------------------
搭建教程:
配置环境(无需伪静态)
nginx
php:8.0-8.3
mysql:5.6+

将源码上传根目录后
打开域名/install进行安装(手动输入/install,不然报错)
填写对应的数据库信息,以及后端账号密码

安装完成后,域名/admin进入后端

免费版仅供个人搭建使用。



爱授权系统V1.0开源版

爱授权系统V1.0开源版

爱授权系统V1.0开源版

爱授权系统V1.0开源版

爱授权系统V1.0开源版

爱授权系统V1.0开源版

爱授权系统V1.0开源版

爱授权系统V1.0开源版

爱授权系统V1.0开源版

爱授权系统V1.0开源版

爱授权系统V1.0开源版

爱授权系统V1.0开源版

爱授权系统V1.0开源版

爱授权系统V1.0开源版

爱授权系统V1.0开源版

爱授权系统V1.0开源版

爱授权系统V1.0开源版

爱授权系统V1.0开源版





百度网盘下载.zip (327 Bytes, 下载次数: 0, 售价: 10 下载币)


久久云盘下载.zip (360 Bytes, 下载次数: 4)




哎...今天够累的,签到来了1...
您需要登录后才可以回帖 登录 | 立即注册

本版积分规则

发布主题
推荐阅读 更多
  • 最受欢迎的砂锅土豆粉,学会这个做法,再也
  • 路边摊街头牛排制作方法及配方
  • 安徽板面制作方法及配方,开店必学
  • 最新商用麻辣香锅配方,开店必备
  • 路边小吃摊网红《肉蛋堡》小吃及配方
广告位
点击
关注官方微信

微信号:1511571724

微博:资源分享博客

QQ1群:728558355

QQ2群:728558355

全国服务热线:

400-123-123

(工作日:周一至周五 9:00-16:00)
安徽省淮南市大通区上窑镇上窑工业园
admin@zyfxbk.com

Archiver-小黑屋- 网站地图 免费小吃配方-资源分享博客-资源分享网-免费资源下载

Powered by Discuz! X3.4 Licensed© 2001-2013 Comsenz Inc.  皖ICP备2024036214号|------|皖公网安备34040002000407号